Price Items -
Maintenance Price
Items and Courses - Relationship Price Lists
- Maintenance General First, you set up the Master Price list. Example - General English 20 lessons MASTER PRICE = £250 per
week. Each Agent is attached to a Price list, normally the "MASTER"
Price List, whilst Eastern Block Agents would have the "Eastern Block Europe"
price list applied.
A Sub Price List is
attached to a master price list, from where gross prices are obtained. The Sub
Price List is used to reflect unique net prices for an Agent, that cannot be
reflected through the normal agent commission rules, eg. % commission on a range
of specific products. A long term course that is sold on the
basis that the longer you stay, the cheaper it is, but the Agent is paid a fixed
amount for each week, eg. £30 per week booked. The above shows
why the discount percentage does not work.
Normal rule: Single Master Price List
The new Master
Price list can now be used to attach all the relevant price items to it, and
assign new prices. Master (Host
Payment Price Lists) Host Payment
Price Lists
This
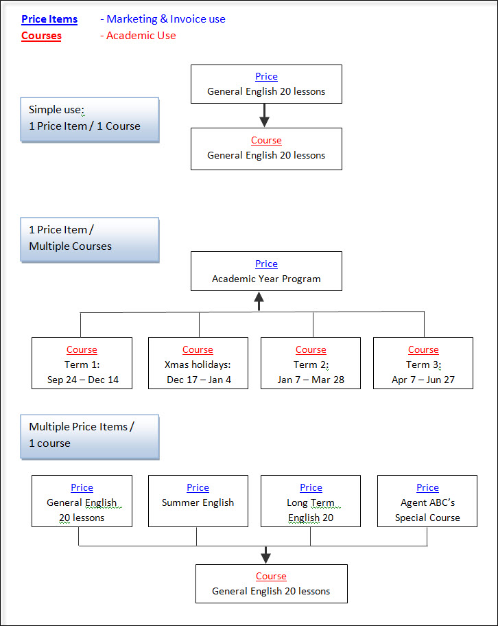
sections shows the relationship between Price Items and
Courses.
Price Items are marketing
orientated, print on invoices, and are used to determine the price.
Courses are internal and mainly used for Academic purposes,
although a Course may additionally print on invoices.

The Browse screen above has 3
sections:
1. Price Lists (at the top)
2. Price Items for the highlighted
Price List (in the middle)
3. Prices attached to the highlighted Price Items
(at the bottom)
Price
Lists
The Master Price List is mandatory, and
contains the gross prices for every item sold in Class.
The
commissions or discount provided is a related, but separate issue, and
generally handled via the Agent's rules.
Additional
Master Price Lists can be added later, if required but users are advised to only
add where really necessary.
Additional Master Price lists are required to
reflect different Gross prices (for the same products) typically in special, in
market terms, regions of the world. Examples: East European countries, South
American countries. In both these examples the Agent would earn commission based
on the reduced Gross Price (If unique Net prices apply - See Sub Price List)
Eastern Block Europe = £200 per week
The discount or commission an Agent receives is obtained
from the Agent record, and is based on the attached Price List, (e.g. MASTER or
Eastern European/Russian).
It is best shown through an example.
The simple
discount/commission percentages no longer works, so a Sub Price List is used to
create the Agent's net price.
Example: Price Item, Course
A:
Adding
new Price Lists
Be aware that the Price Item description is always taken
from the Master Price List.
Other than the examples above, other options below are
rarely used.
Class assumes that all hosts are paid the same rate for the same
accommodation category, eg. half-board, full board B7B, executive
etc
Example: Homestay Single B&B at EUR 200 per week; Homestay Full Board EUR 250 per week
If some hosts are paid a different rate for the same category, then a new Master Price List is required for each set of exceptions, eg. Mrs A's rates.
Sub Price List (Special "Net" Price List)
Sub Price Lists may be created for Agent's requiring unique
"Net" prices, rather than x% discount or commission from the Master Price
List.
If number of special prices for an Agent is small, then the Agent can
continue to use the Master Price List, but have the unique prices
added to his "Price" record (See Agents). A Sub Price List is added as
shown below:
Adding new Sub Price Lists


The Sub Price List is built up by selecting items from
the Master Price list (as indicated above), and copying the price, either
unchanged or with a percentage adjustment, eg. less 10%. The new price can be
edited as required.
Add the price list to the agent's record as shown for
the Master Price List above.
Sub Price List items:

If an agent is assigned a sub price list but buys an item not contained in the sub price list, then the system will default to use the Master Price List, and then apply any relevant discounts or commissions.
Price Items - TUITION

A Master Price List item is required for
every item sold in Class.
If it's a new product, a "New Course" will also
normally be required.
Add the new Price Item first.
School
Selected on entry
Code
Mandatory - can be used
as a short-cut entry and as a short internal description
Active
Deselect if Price Item
is no longer to be used
Name
50 characters (prints on
invoice)
# lessons (per week)
If applicable, enter # of lessons. This can be printed on the
invoice, if required, or used in the booking process to validate that the course
lessons (attached to the price item) do not exceed this total.
Time period description
An
optional description that can be printed on the invoice.
Weeks
only/Weeks/Days/Units
Select as appropriate. Most tuition items are
normally "weeks only", meaning any booking containing odd dates would be charged
at the full week rate.
One to one lessons are normally "unit" priced, ie.
sold in numbers rather than by reference to dates.
A "unit" (lesson) has a student week value calculated, based on the rule in the settings (Settings > General Settings > Company > Company > Finance):
Chargeable
Days
Tuition items are normally "5" (Mon-Fri). If the course only runs on
certain days, eg. Tuesday and Thursday it is still best to leave the days
and value set to "5". A course which runs 7 days a week is best set to
7
Enter Cost Centre/Department/Nominal Codes.
If the ledger
system is in use the codes come from Settings/Invoicing/CC, Dept, or
Nominal.
Accounting Codes
(CC/Dept/Nominal)
If Ledger is in use:
Accounting codes are
dynamically established when reports are produced, ie. are looked up and not stored.
Changes to codes are therefore retrospective to the start of the
system.
Age Range
The student's age is checked when the
item is booked and a warning is displayed if the age criteria are not met when
checked against the start date for this item. An age range of 0-99 means no
check.
Statistical Factor
Student weeks (course duration)
are calculated during the booking process. The result is multiplied by this
factor, allowing part time courses to be given a lower value, eg. 0.50 if
required. The factor is normally changed to zero for non-academic items, eg.
Holidays, Sport, Course discounts etc.
Discontinue From
Only enter if item is to be
discontinued eg. from 31 December 2012. The date is compared against the
date range of the item booking (From and To dates) and a warning displayed when
appropriate.
Enforce Lesson Limit of
'n'
This is a method for controlling course entries in a
tuition booking by reference to the number of course lessons.
If set to
'yes', the following is checked by the system when creating or amending a
tuition booking:
Example: Price Item lesson limitation
Price Item
weeks x Price Item lessons
10 weeks x 30 lessons =
300
Course Limitation (Weeks x Lessons = max
300)
Course 1 = 10 weeks x 20 lessons = 200
Course 2 = 5 weeks x 10
lessons = 50
Course 3 = 5 weeks x 10 lessons = 50
Total = 300, and is
therefore valid.
If the lessons limit is exceeded, the user will need to
adjust the course booking.
The # of course lessons is taken from the course
record.
Course
Defaults/Selections
Add Default
Courses
Select the course from the list. If dates
have been preset in the course record, they will be displayed (From and To
Date). If the course is not available, use the "Create New Course" button to
add.
If courses are already listed, the
"Create" option will not be allowed and the user will need to add more courses
from the "Course" screen.
Flexible/Entire Duration (Web Bookings module
only)
Web Bookings: Flexible - if this is selected, the course dates are amendable
on the web.
Entire Duration means the course dates will be fixed in line with
the Price Item dates.
The booking process will use Course default (from and
to) dates when available.
Mandatory Course
If selected, the
course will automatically be booked.
Examples:
The flexibility of
multiple courses allows a wide variety of possibilities; so, for example, it is
possible to create a Price Item for an Academic Year course to which a number of
courses are attached and automatically booked.
If preset course dates are
used, holiday breaks may also be preset. See example below:
Above, courses appear in
Mandatory/Alphabetical order.
In the Booking, courses
appear in From/To Date order.
Equivalent Price
Item Names
Enter the Price Item Name in the appropriate language
(if required).
And Agent with a default language of German will have the
German name shown on all documents and invoices.
If the German value is not
entered, the system will use the name on the front screen (the default value, in
this case English).
Users not requiring this function do not need to enter
any information.
Prices
From Date
Start date for the
price. To avoid seasonal mid-week pricing changes, it is best if the date is a
normal starting day for the item eg. Course - Monday; Accommodation - Saturday
or Sunday. Having prices starting mid-week may create confusing price breaks.
Seasonal Pricing - Example calculation:
8 weeks booking: 3
weeks at the winter rate, & 5 weeks at the summer rate.
3 weeks of the winter rate (week 3 of the price table)
5 weeks of the
summer rate (week 5 of the summer table)
If variable pricing is employed, eg.
the longer you book, the lower the price. The above method is likely to
overcharge the student.
Currency
A price entry is
required for each currency required for invoicing.
"The longer you stay, the cheaper it is"
Example:
1-8 weeks = £100 per week
9-12 weeks =
£90 per week
13-26 weeks = £80 per week
Over 26 weeks = £70 per
week
Enter details into
the calculator as below. Note the red figures which show the formula produces higher prices for less
weeks!
Adjust by direct entry to the price field.
Allow Discount
Select if
discount is allowed (automatically selected for Tuition items)
Allow
Commission
Select if commission is allowed (automatically selected for
Tuition items)
A value entered in week 1 only (then tab) will have the
value repeated for all weeks, 2-53.
Part Units
Used for invoicing,
or paying days for accommodation.
The system will create a pro-rata of the
weekly price but can be manually changed. The below example shows setting day 6
= the weekly rate.
This means
for example Sunday-Saturday (6 nights) will be charged or paid the same as 1
week (7 nights).
Linked Price Items
These can be used for:
Linking an
accommodation booking fee to each accommodation price item;
Linking a
discount to a course;
Linking an exam fee to a course:
(Extended
Descriptions: Add further Price Items (zero value) for the same category. To
ensure the items appear in the correct sequence, use the same code plus a suffix
to the code, GE15a (line 1 extended description), GE15b (line 2 extended
description)).
Price Item Notes
If "Show Published Notes" is ticked, the note will
pop up when the price item is selected during the enrolment entry.
Price Items -
ACCOMMODATION
Input is similar to Tuition, except
Accommodation requires the creation of 2 Price Items (Invoice Charge & Home
Stay Payment rate).
The 2 Price Items then need to be linked
together.
Creating Accommodation Price Items:
Count Days/Nights
For most accommodation prices,
"nights" are counted, not days!
If accommodation is invoiced as a "week" for
6 or 7 nights (eg. Sunday-Saturday or Saturday-Saturday), the rate for
day 6 should be the same as the weekly rate. In the example below,
the rate for 5 or 6 days is shown as the same as the weekly rate.
Use For
Invoice Only - is used for Accommodation Sale
Prices
Payment Only - is used for Accommodation Payment Items
Invoice
& Payment - are for backwards compatibility and users are advised to select
one of the 2 options only.
Accommodation Payment Item
Price Items are
required for "accommodation payment" rates and a separate price record should be
created for these.
Copy the "invoice" item and prefix the Code/Name with a
"Z". This "Z" will make it easy to identify and ensure it is listed at
the end of any alpha list.
Example:
Code: ZHSSBB
Description: ZPAY -
Home Stay Single - B&B
Having created 2 price items (Invoice &
Payment), the items need to be linked together.
Edit the "Invoice" item
(General screen) and then add the "Payment" item at the bottom of the
screen. See below:
Other Accommodation Price Items
Issues:
No Payment Required
Eg. hotels,
B&B's, residence etc.
Normally paid by invoice, not by the Host Payment
run.
To
ensure no payment is made via the Host Payment run for these, the accommodation
record is set not to "Pay Accommodation".
A "payment" item is still required, so create a Payment price
item by copying the "Invoice" record as
described above.
Student - Private (Own) Accommodation
Students
making use of own accommodation.
It may be useful to set up 2 price items
(sales and payment) with zero value, eg. "Accommodation Not Required" and
"Z-Accommodation Not Required" linked together. It is also avoidable to create a
"Host" called "Not Required" (1 x room with 100 beds). All the students not
requiring accommodation can then be booked into this family!
Create Host - "Not Required" and unset "Pay"
flag.
Host Accommodation but Student pays host
directly
Create a zero value price item for each accommodation type, eg.
"Host Family full board - student pays", "Host Family half board - student pays"
etc.
The payment item "Student Pays Accommodation" should be set at zero.
Accommodation is allocated to the student in the normal
way.
Compensation/Retainer
If compensation or a retainer is
paid when a student goes "back home", then 2 price items with the appropriate
rates is required.
The price item is then "booked", during the student's
absence.
Accommodation Room Type
Generally, entry is not
required. Entry of a room type restricts the accommodation searches to a room of
that type.
For example, if set to "Single", then double or twin rooms would
not be included in the search!
Use for special rooms eg. "residence
room".
Price Items -
TRANSFER
Entry is the same as for Tuition
items except for the fields at the bottom of the screen.
You are advised to
set up a "No Transfer Required" item (zero value), to be used for students not
requesting a transfer. This will show on the invoice to confirm that a transfer
has not been requested.
Pick Up and Drop Off locations should be set as
appropriate.
Price Items - SUNDRY
Entry is broadly the same as Tuition
items.
Tick the "Enrolment Fee" box if applies (only used by the Trust
Accounting Report - Australia/NZ)
Additional Options (in Company
Settings)
Discounts/Commissions - Additional Method
Settings - Use Lowest Discount Available Method - this overrides sub price lists. In this scenario, the sub price list system is used to indicate the minimum price an item may be sold for)
In determining the Agent Discount/Commission on a finance line,
the system will use the sub price list if this represents a smaller discount
than the rate set in the Agent's record.
Example:
Course A = £100 per
week
Sub Price list = £85
Agent Discount = 20% (£80 per week)
The
system will only allow 15% discount/commission
Conversely:
Course A = £100 per week
Sub Price list =
£75
Agent Discount = 20% (£80 per week)
The system will only allow 20%
discount/commission
The Price Item has an override flag so that the full sub price list can be used.